English | 简体中文
我们会对以下四个版本持续维护,请选择适合自己的版本使用。最新技术栈为组合式api版本,已支持多语言(I18N)
组合式API版(主) | 组合式API多语言(i18n)版 | 声明式API版 | 声明式API多语言(i18n)版
在线文档 : https://www.gin-vue-admin.com
开发教学 (贡献者: LLemonGreen And Fann)
1.本项目从起步到开发到部署均有文档和详细视频教程
2.本项目需要您有一定的golang和vue基础
3.您完全可以通过我们的教程和文档完成一切操作,因此我们不再提供免费的技术服务,如需服务请进行付费支持
4.如果您将此项目用于商业用途,请遵守Apache2.0协议并保留作者技术支持声明。您需保留如下版权声明信息,其余信息功能不做任何限制。如需剔除请联系微信:shouzi_1994
5.如果您需要服务器的话 2核2G腾讯云服务器45元/年 在这里购买:https://cloud.tencent.com/act/new?fromSource=gwzcw.4325959.4325959.4325959&utm_medium=cps&utm_id=gwzcw.4325959.4325959.4325959&cps_key=962a7fdaa930cda1c06e36a7608e95cc
阿里云服务器 1c2g1m 38一年 在这里购买:https://www.aliyun.com/minisite/goods?userCode=xqe01uob
Gin-vue-admin是一个基于 vue 和 gin 开发的全栈前后端分离的开发基础平台,集成jwt鉴权,动态路由,动态菜单,casbin鉴权,表单生成器,代码生成器等功能,提供多种示例文件,让您把更多时间专注在业务开发上。
在线预览: http://demo.gin-vue-admin.com
测试用户名:admin
测试密码:123456
Hi! 首先感谢你使用 gin-vue-admin。
Gin-vue-admin 是一套为快速研发准备的一整套前后端分离架构式的开源框架,旨在快速搭建中小型项目。
Gin-vue-admin 的成长离不开大家的支持,如果你愿意为 gin-vue-admin 贡献代码或提供建议,请阅读以下内容。
-
issue 仅用于提交 Bug 或 Feature 以及设计相关的内容,其它内容可能会被直接关闭。如果你在使用时产生了疑问,请到 Slack 或 Gitter 里咨询。
-
在提交 issue 之前,请搜索相关内容是否已被提出。
-
请先 fork 一份到自己的项目下,不要直接在仓库下建分支。
-
commit 信息要以
[文件名]: 描述信息的形式填写,例如README.md: fix xxx bug。 -
如果是修复 bug,请在 PR 中给出描述信息。
-
合并代码需要两名维护人员参与:一人进行 review 后 approve,另一人再次 review,通过后即可合并。
- node版本 > v12.18.3
- golang版本 >= v1.16
- IDE推荐:Goland
- 初始化项目: 不同版本数据库初始化不通 参见 https://www.gin-vue-admin.com/docs/first_master
- 替换掉项目中的七牛云公钥,私钥,仓名和默认url地址,以免发生测试文件数据错乱
使用 Goland 等编辑工具,打开server目录,不可以打开 gin-vue-admin 根目录
# 克隆项目
git clone https://github.com/flipped-aurora/gin-vue-admin.git
# 进入server文件夹
cd server
# 使用 go mod 并安装go依赖包
go generate
# 编译
go build -o server main.go (windows编译命令为go build -o server.exe main.go )
# 运行二进制
./server (windows运行命令为 server.exe)# 进入web文件夹
cd web
# 安装依赖
cnpm install || npm install
# 启动web项目
npm run servego get -u github.com/swaggo/swag/cmd/swag
由于国内没法安装 go.org/x 包下面的东西,推荐使用 goproxy.cn 或者 goproxy.io
# 如果您使用的 Go 版本是 1.13 - 1.15 需要手动设置GO111MODULE=on, 开启方式如下命令, 如果你的 Go 版本 是 1.16 ~ 最新版 可以忽略以下步骤一
# 步骤一、启用 Go Modules 功能
go env -w GO111MODULE=on
# 步骤二、配置 GOPROXY 环境变量
go env -w GOPROXY=https://goproxy.cn,https://goproxy.io,direct
# 如果嫌弃麻烦,可以使用go generate 编译前自动执行代码, 不过这个不能使用 `Goland` 或者 `Vscode` 的 命令行终端
cd server
go generate -run "go env -w .*?"
# 使用如下命令下载swag
go get -u github.com/swaggo/swag/cmd/swagcd server
swag init执行上面的命令后,server目录下会出现docs文件夹里的
docs.go,swagger.json,swagger.yaml三个文件更新,启动go服务之后, 在浏览器输入 http://localhost:8888/swagger/index.html 即可查看swagger文档
- 前端:用基于 Vue 的 Element 构建基础页面。
- 后端:用 Gin 快速搭建基础restful风格API,Gin 是一个go语言编写的Web框架。
- 数据库:采用
MySql(5.6.44)版本,使用 gorm 实现对数据库的基本操作。 - 缓存:使用
Redis实现记录当前活跃用户的jwt令牌并实现多点登录限制。 - API文档:使用
Swagger构建自动化文档。 - 配置文件:使用 fsnotify 和 viper 实现
yaml格式的配置文件。 - 日志:使用 zap 实现日志记录。
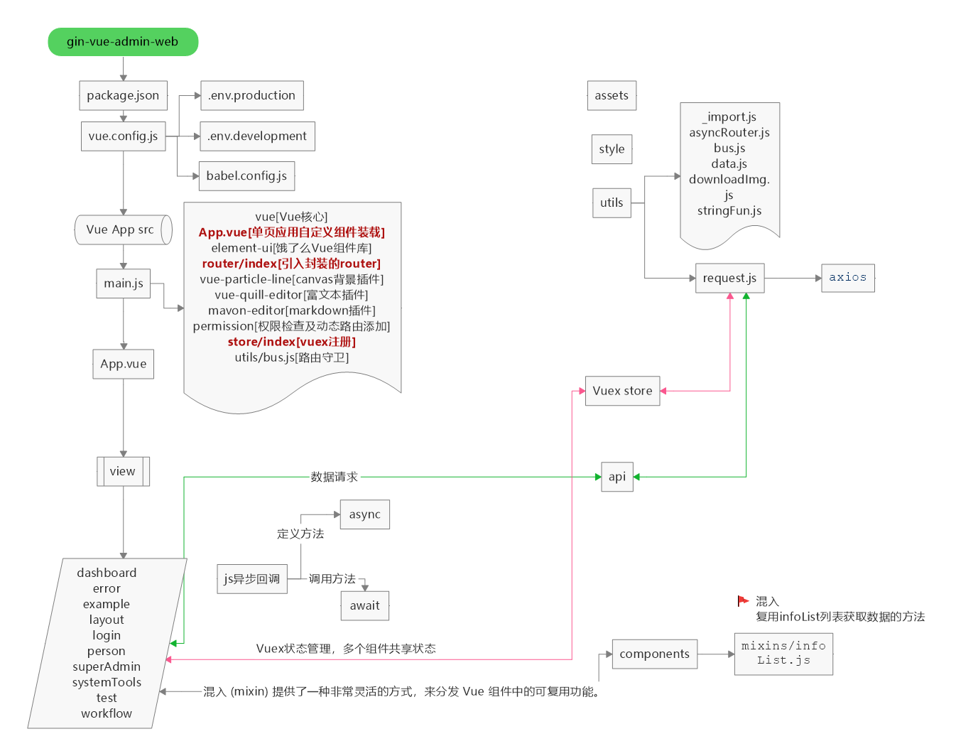
4.2 前端详细设计图 (提供者:baobeisuper)
├── server
├── api (api层)
│ └── v1 (v1版本接口)
├── config (配置包)
├── core (核心文件)
├── docs (swagger文档目录)
├── global (全局对象)
├── initialize (初始化)
│ └── internal (初始化内部函数)
├── middleware (中间件层)
├── model (模型层)
│ ├── request (入参结构体)
│ └── response (出参结构体)
├── packfile (静态文件打包)
├── resource (静态资源文件夹)
│ ├── excel (excel导入导出默认路径)
│ ├── page (表单生成器)
│ └── template (模板)
├── router (路由层)
├── service (service层)
├── source (source层)
└── utils (工具包)
├── timer (定时器接口封装)
└── upload (oss接口封装)
web
├── babel.config.js
├── Dockerfile
├── favicon.ico
├── index.html -- 主页面
├── limit.js -- 助手代码
├── package.json -- 包管理器代码
├── src -- 源代码
│ ├── api -- api 组
│ ├── App.vue -- 主页面
│ ├── assets -- 静态资源
│ ├── components -- 全局组件
│ ├── core -- gva 组件包
│ │ ├── config.js -- gva网站配置文件
│ │ ├── gin-vue-admin.js -- 注册欢迎文件
│ │ └── global.js -- 统一导入文件
│ ├── directive -- v-auth 注册文件
│ ├── main.js -- 主文件
│ ├── permission.js -- 路由中间件
│ ├── pinia -- pinia 状态管理器,取代vuex
│ │ ├── index.js -- 入口文件
│ │ └── modules -- modules
│ │ ├── dictionary.js
│ │ ├── router.js
│ │ └── user.js
│ ├── router -- 路由声明文件
│ │ └── index.js
│ ├── style -- 全局样式
│ │ ├── base.scss
│ │ ├── basics.scss
│ │ ├── element_visiable.scss -- 此处可以全局覆盖 element-plus 样式
│ │ ├── iconfont.css -- 顶部几个icon的样式文件
│ │ ├── main.scss
│ │ ├── mobile.scss
│ │ └── newLogin.scss
│ ├── utils -- 方法包库
│ │ ├── asyncRouter.js -- 动态路由相关
│ │ ├── btnAuth.js -- 动态权限按钮相关
│ │ ├── bus.js -- 全局mitt声明文件
│ │ ├── date.js -- 日期相关
│ │ ├── dictionary.js -- 获取字典方法
│ │ ├── downloadImg.js -- 下载图片方法
│ │ ├── format.js -- 格式整理相关
│ │ ├── image.js -- 图片相关方法
│ │ ├── page.js -- 设置页面标题
│ │ ├── request.js -- 请求
│ │ └── stringFun.js -- 字符串文件
| ├── view -- 主要view代码
| | ├── about -- 关于我们
| | ├── dashboard -- 面板
| | ├── error -- 错误
| | ├── example --上传案例
| | ├── iconList -- icon列表
| | ├── init -- 初始化数据
| | | ├── index -- 新版本
| | | ├── init -- 旧版本
| | ├── layout -- layout约束页面
| | | ├── aside
| | | ├── bottomInfo -- bottomInfo
| | | ├── screenfull -- 全屏设置
| | | ├── setting -- 系统设置
| | | └── index.vue -- base 约束
| | ├── login --登录
| | ├── person --个人中心
| | ├── superAdmin -- 超级管理员操作
| | ├── system -- 系统检测页面
| | ├── systemTools -- 系统配置相关页面
| | └── routerHolder.vue -- page 入口页面
├── vite.config.js -- vite 配置文件
└── yarn.lock
- 权限管理:基于
jwt和casbin实现的权限管理。 - 文件上传下载:实现基于
七牛云,阿里云,腾讯云的文件上传操作(请开发自己去各个平台的申请对应token或者对应key)。 - 分页封装:前端使用
mixins封装分页,分页方法调用mixins即可。 - 用户管理:系统管理员分配用户角色和角色权限。
- 角色管理:创建权限控制的主要对象,可以给角色分配不同api权限和菜单权限。
- 菜单管理:实现用户动态菜单配置,实现不同角色不同菜单。
- api管理:不同用户可调用的api接口的权限不同。
- 配置管理:配置文件可前台修改(在线体验站点不开放此功能)。
- 条件搜索:增加条件搜索示例。
- restful示例:可以参考用户管理模块中的示例API。
- 前端文件参考: web/src/view/superAdmin/api/api.vue
- 后台文件参考: server/router/sys_api.go
- 多点登录限制:需要在
config.yaml中把system中的use-multipoint修改为true(需要自行配置Redis和Config中的Redis参数,测试阶段,有bug请及时反馈)。 - 分片长传:提供文件分片上传和大文件分片上传功能示例。
- 表单生成器:表单生成器借助 @form-generator 。
- 代码生成器:后台基础逻辑以及简单curd的代码生成器。
https://www.yuque.com/flipped-aurora
内有前端框架教学视频。如果觉得项目对您有所帮助可以添加我的个人微信:shouzi_1994,欢迎您提出宝贵的需求。
(1)手把手教学视频
(2)后端目录结构调整介绍以及使用方法
(3)golang基础教学视频
bilibili:https://space.bilibili.com/322210472/channel/detail?cid=108884
(4)gin框架基础教学
bilibili:https://space.bilibili.com/322210472/channel/detail?cid=126418&ctype=0
(5)gin-vue-admin 版本更新介绍视频
bilibili:https://space.bilibili.com/322210472/channel/detail?cid=126418&ctype=0
| QQ 群 |
|---|
![]() |
| 微信 |
|---|
![]() |
添加微信,备注"加入gin-vue-admin交流群"
感谢您对gin-vue-admin的贡献!
如果你觉得这个项目对你有帮助,你可以请作者喝饮料 🍹 点我
如果您将此项目用于商业用途,请遵守Apache2.0协议并保留作者技术支持声明。





