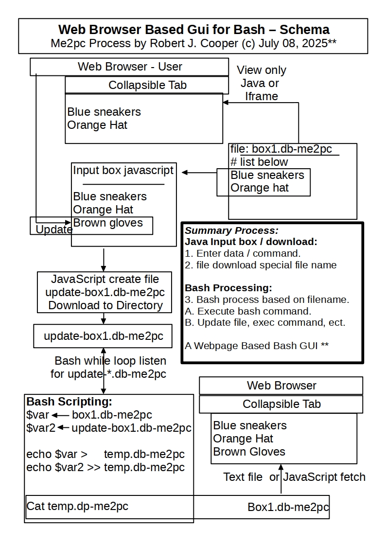
| me2pc html Browser Terminal / me2pc Web Browser Based Bash GUI (c) July 08, 2025 Browser -- JavaScript Download Special filenames -- Bash process: command, Open App - Webpage, Anything & Everything See flow chart below on Design of me2pc Web Browser bash GUI. |
| Demo
Sites: https://lowscamp.com/testing/html-include/add-checkbox/ https://lowscamp.com/elgg6testing/files/html-terminal/index.html https://me2pc.com/html-terminal/me2pc-html-browser-terminal.html https://me2pc.com/me2pc_ui |
| updated: Jul 09, 2025 robert@offternet.com |
| Online or local me2pc html
Browser Terminal: The me2pc html Browser Terminal can be run locally or online. Here is current online version: https://me2pc.com/html-terminal/me2pc-html-browser-terminal.html Install exec_me2pc.sh bash shell script for executing me2bc files: To execute a *.me2pc file on your computer, you need our script: exec_me2pc.sh Full script / docs package of me2pc_html_terminal.zip; DOWNLOAD HERE
Chromium Browser |
| Overview: me2pc html Browser
Terminal System: Terminal entry window: The
black window with Enter bash
command here. Prefix with sudo if needed. text in it
Ways to Code in the me2pc html Browser Terminal window:
Enter Code: Que Command button: Downloads your code to run-command.me2pc Save Script button: Saves your code to file: defaut name is: Me2PcCode.sh You can also enter your own custom name for a file.
Clear Terminal button: Resets Code Entry window . Will erase your code. Help button: Opens the online Help page. Download me2pc Terminal button: Downloads current me2pc html Browser Terminal zip file |
| Copyrighted ©
July 08, 2025 by Robert J. Cooper. Licensed: MIT The MIT License (MIT) PROTECTED PROCESS SCHEMA: Prior to July 08, 2025 there was NO KNOWN process that remotely or similarly handled user code production and execution as being copywrited by "Copyright Owner: Robert J. Cooper, Kingmna, AZ, US" code. Code consists of 2 or more html/css/js/bash files which does has the following "PROTECTED SCHEMA": 1. User enters their custom code or drops in any bash code. 2. User code is downloaded to a file from browser to user Device. 3. Downloaded user file waits in que for bash to filter and execute. 4. Bash finds file in que directory, filters and execute's user code. 5. Code is executed in a bash terminal with or without sudo prefix. 6. Code can be any proper bash code. 7. Code can be pasted with Ctrl+V or Mouse right click -> paste. 9. Code also process me2pc spoecial formated code 10.Rename file and save to device with any name.extension. This process is subject to enhancement without any notice. <Copyright holder: Robert J. Cooper, Kingman, AZ, USA. email: robert@offternet.com> Permission is hereby granted, free of charge, to any person obtaining a copy of this software and associated documentation files (the “Software”), to deal in the Software without restriction, including without limitation the rights to use, copy, modify, merge, publish, distribute, sublicense, and/or sell copies of the Software, and to permit persons to whom the Software is furnished to do so, subject to the following conditions: The above copyright notice and this permission notice shall be included in all copies or substantial portions of the Software. THE SOFTWARE IS PROVIDED “AS IS”, WITHOUT WARRANTY OF ANY KIND, EXPRESS OR IMPLIED, INCLUDING BUT NOT LIMITED TO THE WARRANTIES OF MERCHANTABILITY, FITNESS FOR A PARTICULAR PURPOSE AND NONINFRINGEMENT. IN NO EVENT SHALL THE AUTHORS OR COPYRIGHT HOLDERS BE LIABLE FOR ANY CLAIM, DAMAGES OR OTHER LIABILITY, WHETHER IN AN ACTION OF CONTRACT, TORT OR OTHERWISE, ARISING FROM, OUT OF OR IN CONNECTION WITH THE SOFTWARE OR THE USE OR OTHER DEALINGS IN THE SOFTWARE. |
me2pc html Browser Coding Terminal with Drag and Drop Input - MIT Licensed. Must give Author Credit. Copywrited Protected Schema.
me2pc User Interface based on retro-desktop Author: Copyright (c) 2016 Riten Vagadiya MIT License:
me2pc Design (c) July 08, 2025. Web Browser Bash GUI. JavaScript frontend processor for browser to backend bash scripting backend
me2pc Free GPL 3.0 Collapsible Tab Template html/css/JavaScript Ver 1.0



